本文最后更新于 126 天前,其中的信息可能已经有所发展或是发生改变。
wifii连接过程
在关闭wifi的密码,设置为开放连接,直接使用手机连接路由器wifi,读取hostapd的日志如下
Tue Apr 22 21:52:30 2025 daemon.info hostapd: wlan1: STA xx:xx:xx:xx:cc:49 IEEE 802.11: authenticated
Tue Apr 22 21:52:30 2025 daemon.info hostapd: wlan1: STA xx:xx:xx:xx:cc:49 IEEE 802.11: associated (aid 1)
Tue Apr 22 21:52:30 2025 daemon.info hostapd: wlan1: STA xx:xx:xx:xx:cc:49 RADIUS: starting accounting session A8FF112BFD77B744
开启wifi密码,可以看到开启wifi密码后会明显的多出一条关于wpa的日志
Tue Apr 22 23:13:40 2025 daemon.info hostapd: wlan0: STA xx:xx:xx:xx:0a:fb IEEE 802.11: authenticated
Tue Apr 22 23:13:40 2025 daemon.info hostapd: wlan0: STA xx:xx:xx:xx:0a:fb IEEE 802.11: associated (aid 1)
Tue Apr 22 23:13:40 2025 daemon.info hostapd: wlan0: STA xx:xx:xx:xx:0a:fb RADIUS: starting accounting session D7F2785787303561
Tue Apr 22 23:13:40 2025 daemon.info hostapd: wlan0: STA xx:xx:xx:xx:0a:fb WPA: pairwise key handshake completed (RSN)
从syslog中看
这里结合源码可以看出
第一条日志对应的函数是:handle_auth_cb
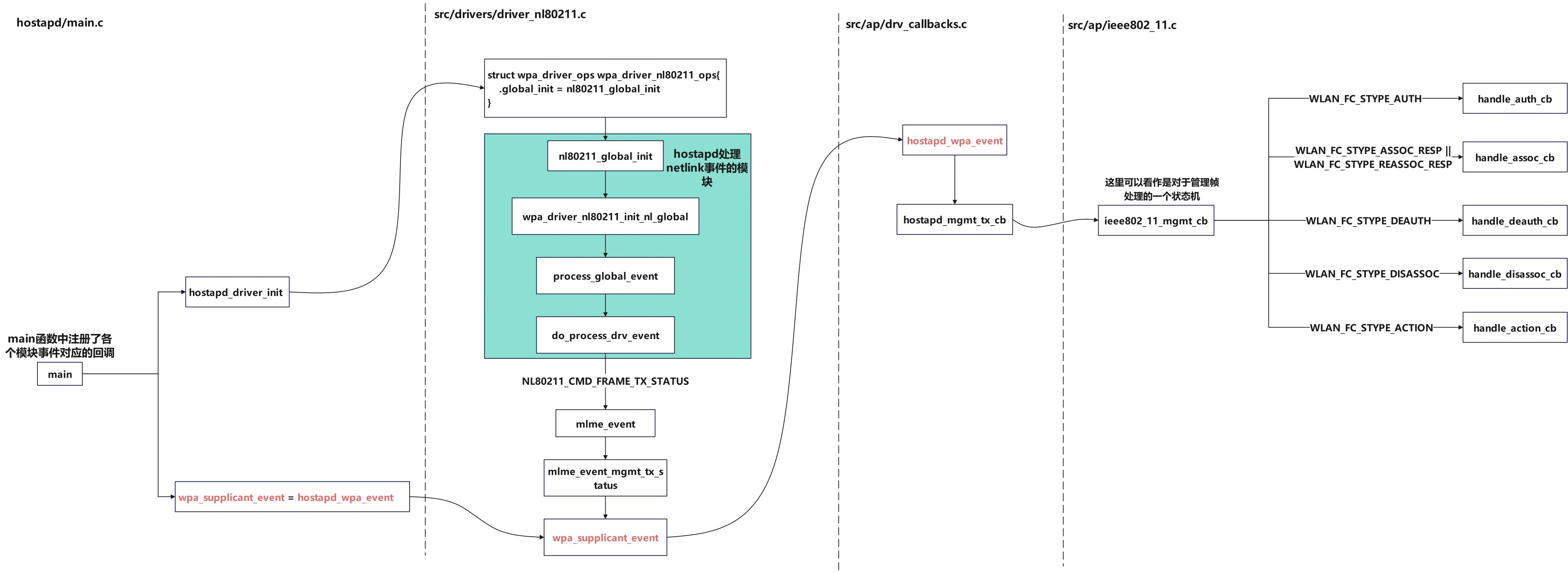
从这里切入查看代码的函数调用栈如下
//hostapd/main.c
//main函数中注册了hostapd_wpa_event函数作为
main
->hostapd_wpa_event
->hostapd_mgmt_tx_cb
//hostapd中的发送管理帧的状态机
->ieee802_11_mgmt_cb
->handle_auth_cb
->handle_assoc_cb
从代码调用栈上来是wifi连接后触发了hostapd中对于管理帧处理的流程,这段逻辑开始来自netlink事件上报,然后触发hostapd中的状态机中,接着状态机处理管理帧报文时打印了这些日志
在源码中新增一些日志后可以分析道更加详细的日志,看到更加详细函数调用栈
//初始化时注册了处理netlink事件的回调
wpa_driver_nl80211_init_nl_global
//处理netlink全局事件
->process_global_event
->do_process_drv_event
//处理NL80211_CMD_FRAME_TX_STATUS事件
->mlme_event
->mlme_event_mgmt_tx_status
//这里只是一个函数指针,最终是在main函数中注册
->wpa_supplicant_event
这里的wpa_supplicant_event实际上是在main函数中注册的函数回调入口
netlink初始化注册
函数调用栈
//hostapd/main.c
main
->hostapd_driver_init
->wpa_drivers[i]->global_init
//src/drivers/driver_nl80211.c
cosnt struct wpa_driver_ops wpa_driver_nl80211_ops{
.global_init = nl80211_global_init
}
->nl80211_global_init
->wpa_driver_nl80211_init_nl_global
整体流程总结
对于上述流程我们可以总结为如下流程
